Suche
Über den Punkt „Finden/Ersetzen in Dateien“ im Kontextmenü des Dateibaums kann nach bestimmten Wörtern oder Wortteilen gesucht werden.
Das Verzeichnis, in dem gesucht werden soll, wird dadurch bestimmt, welcher Ordner bzw. welche Datei bei Aufruf des Kontextmenüs ausgewählt wird. Soll beispielsweise nur in den Briefen gesucht werden, so muss das Kontextmenü mit einem rechten Mausklick auf den Ordner „Briefe“ aufgerufen werden.
Einfache Suche
1. Rechter Mausklick auf das Verzeichnis, das durchsucht werden soll
2. Im erscheinenden Kontextmenü „Finden/Ersetzen in Dateien“ auswählen
3. Im erscheinenden Dialogfenster den Suchbegriff (oder mehrere Begriffe) im ersten Eingabefeld eintragen
4. Darauf achten, dass „Unterverzeichnisse einbeziehen“ angekreuzt ist
5. Auf [Alle suchen] klicken
Achtung: Klicken Sie nicht auf [Alle ersetzen] bzw. brechen Sie den Vorgang ab, sobald Sie gefragt werden "Sind Sie sicher, dass Sie fortfahren möchten" – [Nein]. Ansonsten werden unwiderrufliche Ersetzungen vorgenommen.
Suchergebnisse
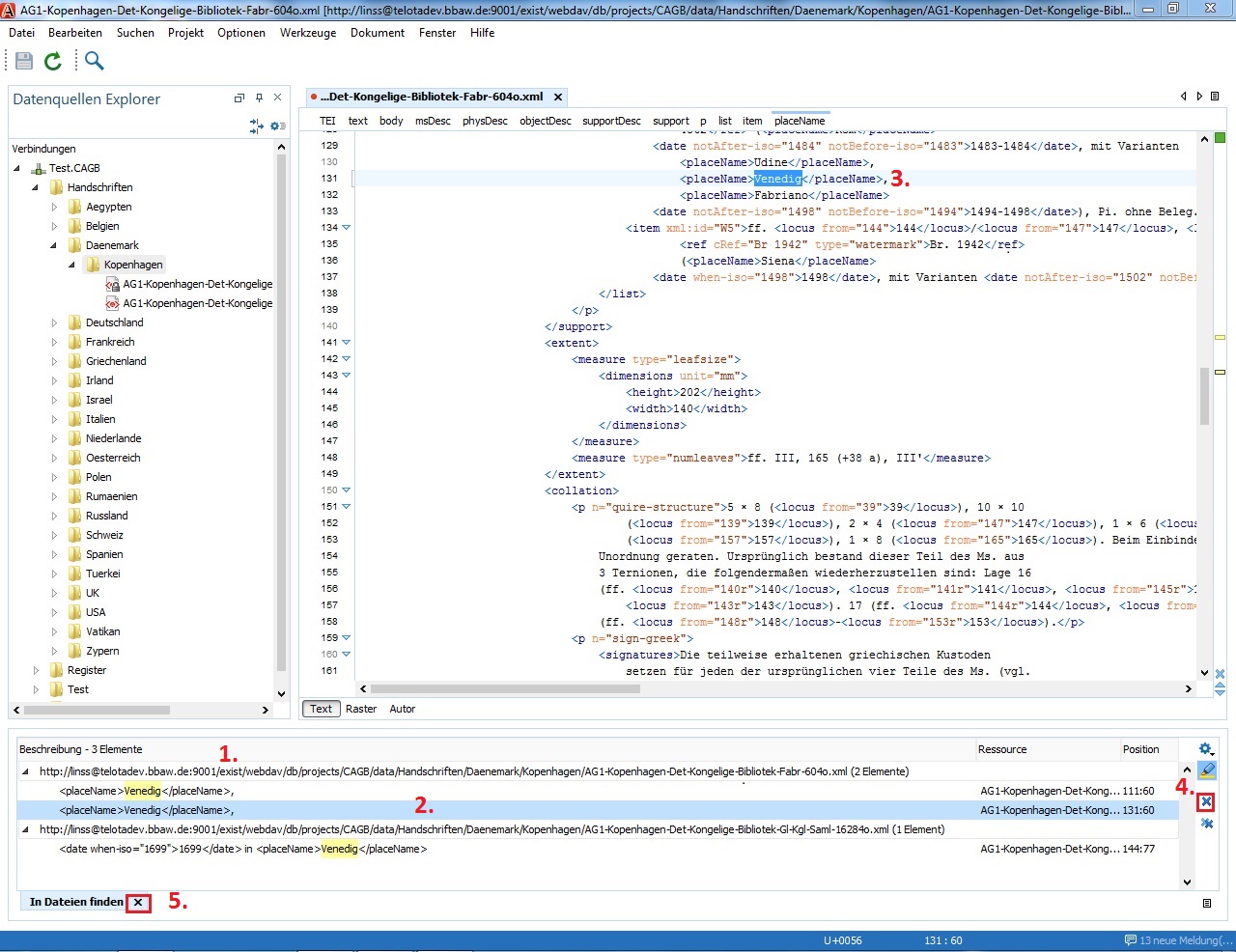
Die Suchergebnisse werden in einem neuen Fenster unten (1) ausgegeben. Geordnet nach Dateien sind dort jeweils in einer Zeile die gefundenen Ergebnisse mit ihrem Kontext angegeben. Ein Doppelklick auf eine Ergebniszeile (2) öffnet die entsprechende Datei. Die gesuchte Stelle wird auch im nun geöffneten Dokument (3) markiert. Mit Hilfe des blauen [x] am rechten Rand der Ergebnisliste (4) kann man einzelne Treffer aus der Ergebnisanzeige löschen. Ein Klick auf [x] im Karteikartenreiter unten (5) schließt die Suchergebnisanzeige.

1. Suchergebnisanzeige (erscheint nach Abschicken der Suche)
2. Ein markierter Treffer
3. Suchbegriff ist im geöffneten Dokument markiert
4. Einzelne Treffer aus der Trefferliste löschen
5. Suchergebnisliste schließen